Perytons Releases Its Bluetooth Smart Protocol Analyzer Suite

Perytons Ltd. announced today its new line of products aimed for sniffing and analyzing Bluetooth Low Energy (BLE) communications.

Based on the industry known Perytons analysis core, the Peryton-Smart and Peryton-Smart3 are single/multi connection analyzers aimed for Bluetooth Low Energy (also known as Bluetooth 4.0).

"While people tend to perceive Bluetooth Low Energy as a derivative of the classic, legacy, Bluetooth, it is actually a different protocol, with different community of developers aiming for different markets and applications." said Yaron Soffer - Perytons Founder and CEO. "Unlike classic Bluetooth that requires special, expensive capture hardware, for Bluetooth Low Energy we are able to use standard, off-the-shelf capture hardware as the analyzer RF/PHY front-ends. This allows us to provide a highly professional BLE analyzer, focusing on a friendly user interface, variety of windows, enhanced toolbox including all existing Perytons products add-ons at a best value for money" Yaron added.

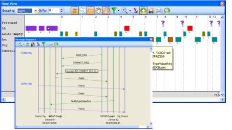
The Peryton-Smart product line incorporates all the analysis features of the market leading Perytons ZigBee line of products. This includes Time View showing messages timing along the time axis which is used for frequency hopping and timing measurements as well as to get a quick view of the transactions, the Network View which auto-discovers the network elements and connections between them, Message and Message Tree views presenting the message fields down to the bit level and Message Sequence showing transactions between devices - all with inter-views synchronization features allowing to dissect data from different perspectives and dimensions.

The built in toolbox allows performing enhanced searching, filtering, hiding elements from view, showing statistics on the received data (e.g. channel activity, retransmissions per channels, etc.), Scripting and Message Simulation add-ons and much more. The tools and views were specially adjusted to fit the Bluetooth 4.0 protocol by highlighting retransmission, following the frequency hopping sequence etc.

For more information about the Peryton-Smart line of product please visit the Perytons website at http://www.perytons.com/products/bluetooth-smart/.
You can also watch the product competitive analysis movie at http://www.perytons.com/Peryton-SmartMovie.html.

Share:


Tags: BLE Sniffer, bluetooth low energy protocol an, bluetooth-smart sniffer


Additional Images

About Perytons Ltd.

View Website

Perytons Ltd.
POB 3437, Ness Ziona, Israel
Tulsa, OK 74133
Israel